Hi,
i met a problem
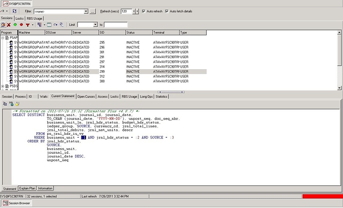
i am monitoring the current sql used by my program using the session browser tool, i can catch the sql statement but i have no idea how to catch the parameter used by it?
anyone can teach me how to do it? many thanks!!
Hi,
i met a problem
i am monitoring the current sql used by my program using the session browser tool, i can catch the sql statement but i have no idea how to catch the parameter used by it?
anyone can teach me how to do it? many thanks!!
Are you using binds?
You can try to see if your query is cached, check the SGA (Database > Monitor
SGA Trace) and there’s an option to enable bind peeking.
Otherwise, you can trace your session being sure to trace it at a level that
will capture binds. You’ll then need to use TkProf or Toad’s Trace
File Browser to interpret the results.
Jeff
Hi Jeff,
Many thanks for your help
yes, i use binding parameters in Application Program
Could you give more detail steps for how to catch up the bind parameter? i am just using TOAD for the first time and i am not familiar with it.
Man thanks.
Yinbo
The only 100% accurate way to do this is with a Session Trace
We added support for displaying bind values if possible in the SGA Trace window,
with a few disclaimers.