Currently, we have an automation script (that has several import templates) that a co-worker and I have to manually version because we cannot share the automation. The issue with sharing the automation has to do with the import templates. If the import template has my connection information stored, it will not open for my co-worker and vice versa. Is there any work around to this issue outside of both of us using my connection information?
Is there a way to prompt users to change the import templates connection info to their own if they have valid credentials to the same database?
There may be other ways, but the first that comes to mind is to use Automation variables and prompt for their values (e.g. login user names, or database instance names or schema names, etc.)
Then you can use these variables to access different databases/schemas. Use the variable names surrounded by #'s to reference their values in subsequent steps.
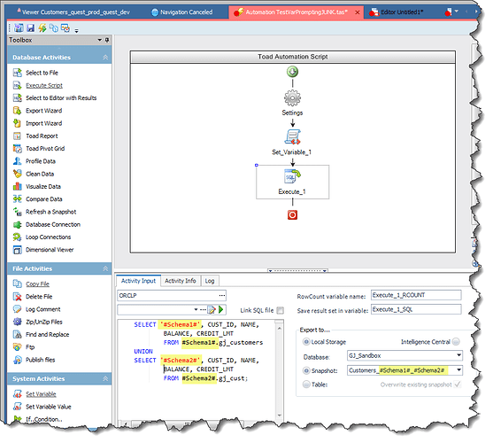
In a simple example below (not your use case, but gives you an idea), I define two variables and prompt for their values.
Then, I execute a script that involves both variables.. note that I can even use these variables to change the name of my output tables or files.
Thank you for the reply Gary. I have had some time to dig into this and import templates in general may just not allow an automation script to be shared.
In the settings of our automation, we have the setting checked to embed files into the automation script.

However, when you look at the import templates, they still point to a local directory

So, in general, I think even if we don't use an automatic connection, we cannot share import templates at all?