TOAD EXPLAIN PLAN Animate Enhancements

Hello,
Do you have any plans on improving the TOAD EXPLAIN PLAN animate function?

  1. Needs option to step through explain plan
  2. Needs option to control step speed

This is particularly needed when using 'MS Graphic' animate mode, but will also be useful for the other options.

Regards
David

Hey D.N.... welcome to the Toad/Oracle community.

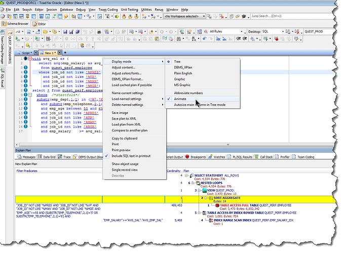
Toad/Oracle does already have an option to step through the Access plans for your SQL... just right-click anywhere in the plan display and choose "Animate", per screen snap below.

What's missing, to my knowledge, is the ability to control the step speed. You can add this request to Toad's Idea Pond, or the Toad Development Team will see your request here and hopefully add it to Toad's wish list, or perhaps document some kind of work-around that would change step speed.

Hi David,

You can manually step through the animation like this:

  1. Right-click on the Explain Plan output and choose "Single Record View" (it's near the bottom)
  2. In the Single Record View dialog, click the navigator buttons (First/Prior/Next/Last). Both Single Record View and main Explain Plan window will go from step to step as you click these buttons.